A practical look at how WITTENSTEIN high integrity systems uses runtime visualization to improve reliability in safety-critical RTOS applications.

When embedded systems become more capable, they also become more complex.
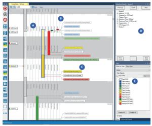
That complexity is especially visible in safety-critical RTOS designs, where task priorities, queue traffic, interrupts, and timing behavior all interact in ways that are hard to reason about from source code alone.
In their newly released partner article, WITTENSTEIN high integrity systems explains how runtime trace visualization helps make this complexity manageable—using Percepio Tracealyzer together with SAFERTOS®.
Their white paper walks through key concepts such as:
-
Visualizing task scheduling and RTOS API activity in a unified timeline
-
Analyzing execution time and response time to separate true code inefficiencies from scheduling effects
-
Using object history for queues, semaphores, and mutexes to understand blocking and message flow
-
Applying advanced features like intervals, state machines, runnables, and communication-flow views
-
Solving a real watchdog reset issue by tracing root cause and correcting task priorities
One particularly useful takeaway is the practical debugging example: a watchdog timeout that appeared random at first, but was traced to queue blocking and priority interaction. By adjusting priorities, the system returned to stable behavior with predictable watchdog margin.
For teams building on SAFERTOS, the message is clear:
Runtime observability is not a luxury, it is essential engineering infrastructure for predictable, robust real-time behavior.
Read Wittensteins full blog
Download Wittenstein’s white paper “Visualizing SAFERTOS® Applications – Enhancing Safety and Reliability with Tracealyzer.”
Download Tracealyzer for evaluation.
(Copyright by WITTENSTEIN High Integrity Systems, 2026)